1. 创建和编排Bot
在界面的左上角,你可以点击”创建 Bot”按钮来创建一个新的Bot。

2. 设定基本信息和功能
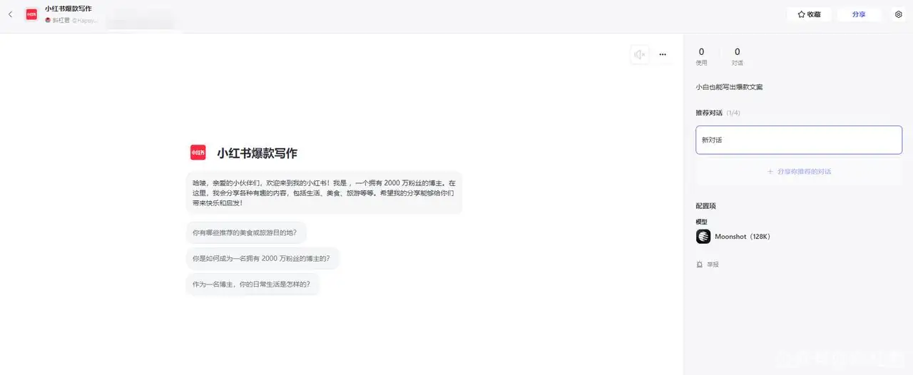
例如,这里我要创建一个帮我写爆款小红书文案的Bot。那么我为这个Bot起名为:小红书爆款写作

3. 设定大语言模型
这里选择”moonshot(128k)”模型。moonshot是月之暗面的模型,也就是当前很火热的Kimi使用的模型。

4. 设定人设与回复逻辑
在这里要对Bot的人物进行设定,以及让Bot如何回复用户的问题。这里涉及到提示词如何撰写的知识,我会在后面的章节为大家讲解,如何写出高质量的关键词。

5. 预览与调试
在快速开始这个章节,我们先不使用插件,工作流等,目的是为了让大家快速上手。这些功能点我们会在后面的章节逐一讲解,要照顾一下从零起步的同学哦 ?
在这里我提出了一个主题:写一篇华为手机的文案。可以看到Bot快速的帮我生成了文案,质量是相当的高!

6. 发布Bot
Bot创建好以后,我们就可以发布到应用商店供朋友,同事或网友们进行使用了。
点击右上角的 发布 按钮。

发布之前你可以设置Bot的 开场白 和 预置问题。

点击展开,可以对开场白进行预览。

点击 确认 按钮进行发布。

可以看到,Bot可以被发布到多个平台上进行使用。在这里我们只发布到Bot商店,其他的平台我们在之后的章节里讲解。
点击 发布 按钮进行发布。

发布成功!

点击 立即对话,就可以使用了。

转载作品,原作者:斜杠君,文章来源:https://www.bzfree.com/doc/1718199210396
微信赞赏
支付宝赞赏
